Als je net begint met het schrijven van VBA in Excel benoem je hoogstwaarschijnlijk je tabbladen in je Excel sheet nog op deze manier:
Thisworkbook.sheets("Blad1").Range("A1")
Of je klampt je nog vast aan de opgenomen code via de macro recorder en je maakt gebruikt van de active sheet. Dit raad ik je in ieder geval af. In dit artikel ga ik je laten zien hoe je een werkmap of werkblad veel efficiënter kunt aanroepen waarmee je code een stuk korter en direct ook een stuk beter leesbaar zal zijn.
Hoe set ik een werkmap of werkblad in VBA?
Indien je een ‘set’ wilt uitvoeren op een werkmap schrijf je dit als volgt.
Sub SetWerkmap()
    Set wm = ThisWorkbook
    wm.Sheets("Blad1").Range("A1") = "test"
End Sub
Je kunt deze code echter nog een stuk kortere maken door niet een ‘set’ te plaatsen op de werkmap, maar op het werkblad.
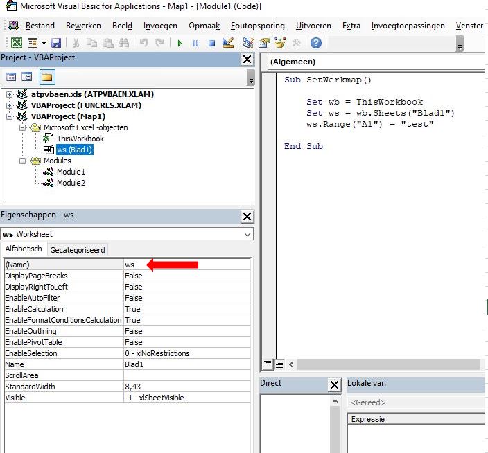
Sub SetWerkmap()
    Set wb = ThisWorkbook
    Set ws = wb.Sheets("Blad1")
    ws.Range("A1") = "test"
    
End Sub
Werkbladen hernoemen via de Visual Basic Editor
Zojuist heb je gezien hoe je in een VBA script een werkblad een naam kunt geven die je verder kunt gebruiken in je code. Dit is echter ook iets dat je ook buiten je script in de visual basic editor kunt uitvoeren. Door bij eigenschappen van je Werkblad de ‘name’ aan te passen krijg je precies hetzelfde resultaat als wanneer je een ‘set’ uitvoert.
